B站哔哩哔哩APP_v8.63.0 集成哔哩漫游
哔哩哔哩app(英文名称:bilibili简称B站)是国内知名的动漫视频弹幕社区的安卓客户端,哔哩哔哩2022最新版的bilibili漫游版,内置哔哩漫游模块,b站漫游版可以自定义去广告,解除番剧版权限制,哔哩哔...
RBTV77体育直播v2.0.60高级版
【软件名称】:RBTV77 高级版 【软件版本】:v2.0.60 【软件大小】:14m 【官方介绍】:RBTV77 让您可以通过 Android 免费观看西班牙语高清体育直播,无需订阅,并包含国际和本地内容。
高中雅思单词斩3.9.5解锁会员雅思备考神器
【软件名称】:雅思单词斩 【软件版本】:3.9.5 【软件大小】:54.26MB 【适用平台】:Android 4.3.x 以上 【软件介绍】:10名雅思英语考官精选!3000个高频雅思单词!打造雅思考试冲刺神器!提...
沙发管家HD_4.9.37纯净版
沙发管家app应用于智能电视,能够完美支持包括小米、 创维、乐视等等品牌的电视盒,为用提供包括影音、娱乐、 系统等方面的应用,让你的电视体验更佳舒畅。
国学乐园TV看国学经典、早教认知等
软件无需登录,打开以后可以看到,它的资源;包含了:国学经典、故事小屋、早教认知、学前英语;像什么童话故事、三字经、安全教育各种小朋友学习的内容都有。内容还是很全的,百家姓、千字文、...
TTime翻译v0.9.4免费无广告版
TTime是一款免费的翻译软件,主要功能为输入翻译、截图翻译、划词翻译,简洁、高效、高颜值,平时工作或学习中难免会有存在需要翻译的场景,但是又没有一款好用而又简单的翻译工具,TTime可以帮...
KTV点歌v70.1.0纯净版/家庭电视KTV
KTV点歌app和KTV娱乐厅里面的点歌系统几乎一样,同时包含了绝大部分的新老歌曲以及抖音热门综艺,歌曲非常全面,启动时会在线更新歌曲库,以保持歌曲最全最新,目前使用正常,能正常使用多久未...
mateAI1.4.9 解锁VIP会员 全能AI助手
所有AI功能可用 【应用名称】mateai 【适用平台】安卓 【应用版本】1.4.9 【应用大小】45m 【应用简介】MateAI解锁VIP版是一个人工AI聊天机器人,支持AI写作,AI生成文案,AI对话等功能,功能十...
直播大全TV 1.4.0频道超多秒切换功能丰富
频道众多,秒速切换,免登录,汇聚央视、卫视等资源 【应用名称】:直播大全TV版 【应用版本】:1.4.0 【应用大小】:13M 【测试机型】:雷电模拟器9 【适用平台】:Android, TV 【版本说明】:...
小鸡模拟器TV版!免登,已解除付费
支持智能电视、盒子, 投影 ,车机都可以[真棒] 【应用名称】小鸡模拟器 【应用版本】1.2.1 【应用大小】50MB 【适用平台】Windows 【应用简介】 小鸡模拟器TV版!免登,已解除付费,搞定永久—...
炫彩电视v6.0.1纯净高级版
炫彩电视App是一款极具魅力的电视直播观看应用,提供丰富多彩的电视直播节目内容,为用户打造了一场精彩纷呈的视觉盛宴。随时随地,您都可以轻松使用该应用,其中内置了丰富多样的电视直播节目...
路遥工具箱v4.7.2024.304绿色版
路遥工具箱是一款基于C# WPF开发的开源工具箱软件,旨在解决开发过程中常见的功能性需求,并将其自动化。目前已经拥有十数项实用功能,让你的开发工作事半功倍! 软件截图
全能视频下载器1.5.6网页视频下载神器
【应用名称】:全能视频下载器 【应用包名】:all.video.downloader.allvideodownloader 【应用版本】:1.5.6 【应用大小】:13.0MB 【官方介绍】: 有了这个便捷的社交网络视频下载器,可以浏...
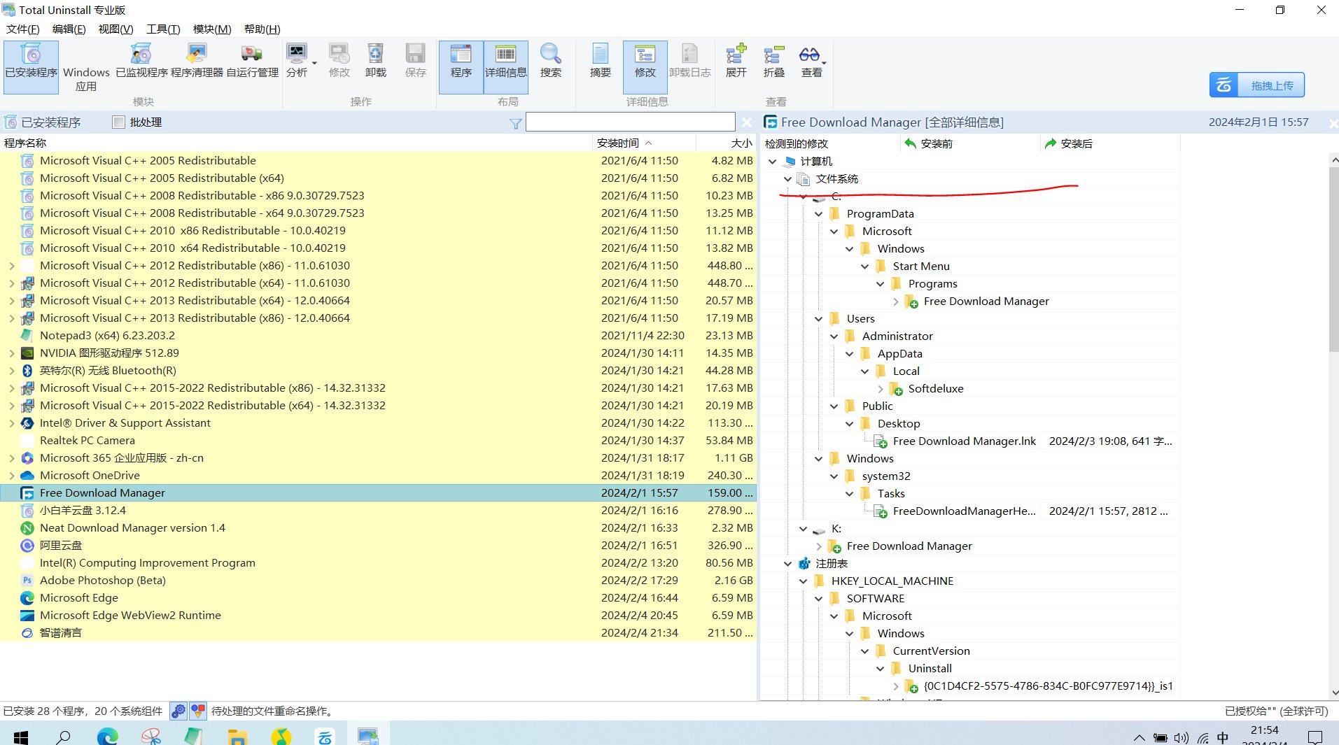
最强卸载 Total Uninstallv7.0授权专业版
【应用名称】Total专业版 【应用版本】7.0 【应用大小】496M 【适用平台】win10/11 【应用简介】Total专业版是一款强大的卸载软件,可以一键卸载流氓软件以及注册表等,比如鲁大师,2345浏览器...
Soul灵魂浏览器 1.4.80无限制上网附规则
【应用名称】:Soul Browser 【应用版本】:1.4.80 【应用大小】:25.97 MB 【适用平台】:Android 【软件介绍】 Soul Browser(灵魂浏览器)是一款集成了众多常用浏览器特点的功能性浏览器。它...
坤Tools DocumentTools v0.4.2文档转换工具
文档工具 [坤_Tools] 由吾爱大佬 jidesheng6 开发,是一款文档类综合工具,具有许多文档实用功能,具有常见文档互转和一些其他功能。 软件截图 软件功能 目前已包含以下工具,且为免费离线版。 ...
微软常用运行库合集2024 10月版—一键安装
【楼主点评】:一键安装很方便 微软常用运行库合集2024 10月版是一款集成了Windows操作系统上常用运行库的合集,对于保证软件稳定运行和开发者提高开发效率非常有帮助。一键安装,方便实用,堪...
数据同步备份软件GoodSync 12.7.6.6破解版
GoodSync中文版是一款数据同步备份软件及文件实时同步及网盘管理工具.这款独特同步算法的文件同步和备份软件,能实现多台电脑,电脑与云端网盘,电脑和远程FTP服务器,电脑与U盘之间的数据和文件同...
PC火绒应用商店v1.0.2.1内测版
近日火绒在他的用户群内上传了火绒应用商店v1.0内测版, 看到后我也挺惊讶的,一直主打简洁无广的火绒也要做应用商店了吗? 内测版的火绒应用商店主要功能有,软件下载、软件更新和软件一键卸载...
免费远程工具AnyDesk v9.5.11
AnyDesk是一款号称速度最快的免费远程连接/远程桌面控制软件,据说是前 TeamViewer 开发小组人员自立门户的产品,它拥有先进的视频压缩技术 DeskRT, 可轻松穿透防火墙/路由器,实测在电信、移...
飞流下载器1.1.6免费版磁力种子不限速下载
【应用名称】飞流下载器 【应用版本】1.1.6 【软件大小】28mb 【适用平台】安卓 【应用简介】飞流磁力下载器APP应该是目前最简约的下载器了,使用方法简单, 下载速度轻轻松松突破30MB/s
卸载工具IObit Uninstaller Pro v15.0.0.8绿色版
IObitUninstaller,软件卸载利器。IObit Uninstaller 是一款国外优秀的软件卸载工具,支持强制卸载、批量卸载、强力扫描卸载、清理windows补丁缓存、移除浏览器工具栏和插件及控件、此外还有文...
红色火箭 5.98%
红色火箭 5.98% 原文地址:https://app.xiaodigu.cn/mag/circle/v1/show/wapShowView?content_id=407796 版权声明:本站作为免费线报整合平台,文章快照抓取源于网络。临时存储未经验证,该资讯...
中行搜 福仔云游记-国宝知多少
中行搜:福仔云游记-国宝知多少答案:九 丝 正确可抽1亓立减J 原文地址:https://app.xiaodigu.cn/mag/circle/v1/show/wapShowView?content_id=407780 版权声明:本站作为免费线报整合平台,文...
王者荣耀来了{ 机智
王者荣耀来了{:机智:} 原文地址:https://app.xiaodigu.cn/mag/circle/v1/show/wapShowView?content_id=407684 版权声明:本站作为免费线报整合平台,文章快照抓取源于网络。临时存储未经验证,...
交通银行公众号游戏抽奖
【活动介绍】30分抽奖,凡科抽奖【活动时间】10.17【活动规则】凡科【参与方式】 交通银行小游戏抽0.3-8.8元微信红包———活动地址:https://26527814-1478.kchdyx.com/26527814/FPVfLgJWB_pRx...
工行消费季-数字藏品集结令
看你们有没有能参与的,本人中了一个1.88活动日期2025.10.08-20 25.10.15 活动参与对象:专属客户则说明1、8月已成功领取3D主藏品和喜洋洋爱乒乓藏品的客户可参与抽奖2、2025年10月8日 至10月15...
中国移动ai豆换话费
【活动介绍】自定义换多少【活动时间】10.11【活动规则】100豆为1块【参与方式】 中国移动领AI豆兑换5-20元手机话费秒到———1、打开“中国移动”APP搜索【网龄礼】进去领随机AI豆,一般都有几...
Escrcpy手机投屏v1.33.0便民携带版
软件功能 同步:得益于 Web 技术,将更快速的与 Scrcpy 保持同步 轻巧度:本机支持,仅显示设备屏幕 性能:30~120 帧每秒,取决于设备 质量:1920×1080 或更高 低延迟:35~70 毫秒 快速启动:...
妙懂地理v8.2.1内购版 价值598RMB
“妙懂地理”APP是一款将AR增强现实、3D动画等黑科技应用于地理学习的教育软件。应用以来被20,000+学校推荐使用,成为2,300,000+同学的地理提分神器。 它以教育部课程标准为大纲及内容,在教科...
数据恢复R-Studio v9.5.191648便携版
R-Studio是一款强悍的驱动级数据恢复软件,采用独特的数据恢复技术,支持对NTFS、ReFS、FAT/exFAT、Ext2FS/Ext3/Ext4、UFS、HFS等分区文件系统恢复数据,支持对已损坏或删除的分区、加密文件、...
球球大作战晚风直装16.4.0免费版
当前版本为 7.5 更新内容 : 修复动态吐球加速无效果 修复解除轮盘限制无效果 解决一体直装和谐问题 移除容器直装 恢复一体直装使用 版本临时免费一段时间 独家自定义手速大比拼修改分数 独家自...
安卓万能下载Pro v21.1多平台短视频解
万能下载Pro是一款视频下载工具,所有功能支持最新安卓11系统,支持各大短视频平台无水印下载,内置嗅探功能,比如公众号视频就可以用嗅探去下载,还可以压缩视频。 软件截图
团战格斗游戏 火影战记奥特曼
火影战记奥特曼一款经典团战格斗游戏。超多熟悉而又怀念的经典人物角色,更有新的人物mod,全新技能mod,超强打击感,拳拳到肉,尽情释放。 游戏截图
安卓使命闹钟v2.47.1去广告专业版
来见识一下这什么叫世上最让人抓狂的闹钟!一到国内就受到各大新闻网站的注目,在国外70 个国家都登上了app store中名列第一。你是个“起床特困户”吗?想让得到一个自己不得不起床的秘诀吗?救...
1DM+下载器多线程下载种子磁力多种类型下载
【应 用 名 称】:1DM + 【应 用 版 本】:21.3 【应 用 大 小】:46.72M 【应 用 介 绍】:一款功能强大的下载管理器应用。它支持多线程下载技术,能够将文件分割成多个部分同时下载,大幅提升...
安卓台球城APP v3.0.51纯净版
台球城游戏最新版拥有优质的画面,协调的色彩搭配和2D高清晰的画面,让人眼前一亮。 炫丽特效让游戏更精彩,增强了游戏趣味性和美化度。游戏操作简单,容易上手, 玩家很容易找到适合自己的节奏...
爱看影院 v1.6.7 高清影视去广告纯净版
爱看影院app官方版是为各位用户打造的热门影视播放软件,拥有海量高清的影视资源,电影,电视剧,综艺,动漫等资源相当的齐全,还有榜单为你推荐当下最热门的节目,让你追剧更省心,有需要的赶...
策略游戏 1917战壕战解锁无限金钱
1917战壕战是一款策略闯关游戏。简单的游戏机制,需要你合理搭配阵营,解锁更多的兵种载具,指挥他们征战疆场,解锁无限金钱。 游戏截图
安卓哈喽壁纸v1.0.0去广告绿化版
哈喽壁纸是一款精美的壁纸软件,适配多种设备。精美的界面设计,让看图更加专注,每日精选百款1080p高清大图,追求精致的看图体验。 软件截图
横版格斗游戏 滚轴暴动免广告复活
滚轴暴动是一款横版格斗游戏,在这多彩的城市中来开始你的战斗,流畅的打击画面,漫画般的画风,消灭游戏中的敌人,完成你的挑战。(免广告复活) 游戏截图
全民壁纸高级版支持铃声和动态壁纸
【应用名称】全民壁纸 【应用版本】4.9.0 【软件大小】16mb 【适用平台】安卓 【应用简介】百万高清无水印的透明壁纸,炫酷头像,主题套图随心换的背景图和数千万的图片,不同种类,每天更新,...
恋爱话术宝典 解锁永久会员 提高情商必备
【应用名称】:恋爱话术宝典 【应用包名】:com.szfe.euhowml 【应用版本】:1.0.0 【应用大小】:76.72M 【适用平台】:Android 5.0 【版本说明】: 解锁会员功能 【官方介绍】: 一款教你如何...
模拟摧毁城市 城市粉碎模拟器
城市粉碎模拟器是一款模拟城市在被外力自然力等等各种条件下被摧毁的场景模拟。脑洞大开的各种场景道具,模拟自然灾害或外力因素导致的种种情况。道具使用无冷却! 游戏截图
工具魔盒2.4.2一款多功能使用工具箱-绿色免费
转换的100多种工具与众多网页工具 【软件名称】工具魔盒【软件版本】2.4.2 【软件大小】 9m 【适用系统】安卓 【软件介绍】 一款多功能实用工具箱。工具魔盒提供了与便捷、图片、设备、查询、转...
街机游戏 钢琴跳一跳解锁无限钻石
钢琴跳一跳是一款轻松简单的音乐休闲街机手机游戏!这款游戏中包含了古典、流行等多种风格的乐曲,玩家只需要拖动小球跟着音乐的旋律左右移动即可,解锁无限钻石。 游戏截图
微商视频助手3.4.1.0朋友圈营销工具、剪辑去水印、解锁会员
支持视频剪辑、添加水印、书单视频、对口型、提词器、图片动起来、视频压缩、特效字幕、画笔标记等多个功能,助你轻松制作火爆朋友圈的视频和图片。 【应用名称】:微商视频助手 【应用版本】:...
沙盒类游戏 房屋设计师解锁无限金币
房屋设计师是一个成熟且详细的模拟器,您可以在其中发挥您作为房屋设计师的所有能力。值得注意的是,开发者在物体、地点、建筑等方面下了很大的功夫,也为玩家提供了海量的各种设计方案选择。您...
孙行者虚拟定位v1.0绿化版 一键定位 完全免费
【应用名称】:孙行者 【应用包名】:xu.nx.zheror 【应用版本】:1.0 【应用大小】:35.0MB 【适用平台】:Android 【官方介绍】:一款多功能位置模拟工具,通过GPS定位技术,可以模拟任意位置...
养成游戏 工业帝国免广告得奖励
工业帝国是一款养成经营游戏。在各个岛屿上构建自己的工业帝国,不停地升级你的岛屿设施,解锁新的科技成就,不断将自己的工业帝国完善,建设最强大的工业强国,免广告得奖励。 游戏截图
安卓健身宝典v2.27免费无广告
软件介绍 健身宝典是一款简单易用的健身健康类计算机应用程序软件。主要包括四项功能:健身视频教程、健身计划设置、健身记录日志、健身健康资讯。用户可以通过该软件学习健身动作规范,设置自...
中医中药新版4.4.2补肾补虚等相信你朋友需要这个
【应用名称】中医中药 【应用版本】4.4.2 【软件大小】28m 【适用平台】安卓 【应用简介】中医中药是一款专注于中医传统医学领域的移动应用程序,旨在帮助用户更好地了解中医中药知识,保健养生...
安卓老白故事v1.1.7绿化版
老白故事是一款功能十分强大的手机听书工具,涵盖了众多小说资源,实时更新最新最热小说资源,超多免费热门资源畅快听取,已去除广告。 软件截图
淘宝天猫全明星集卡 抽最高8888元无门槛红包
这个活动需要你自己完成加卡任务抽奖活动每天都可以参与,抽到的现金红包最大是8888元但是是非必中的,集卡成功可以开礼盒里面也有0.01元实物 10月20日新一期可参与淘宝APP搜【天猫全明星】去...
UU加速器免费加速steam内置多种功能
悠悠佳速器免费加载,steam内置超多功能,全部免费 【资源名称】:UU佳速器 【资源大小】:40.7MB 【资源版本】:10.3.2 【测试机型】:vivo S17 Pro. 【资源介绍】:悠悠佳速器是一款可以免费...
亲测0.66元红包秒到 淘宝为品牌打call
这个活动大家可以参与试试哦,每个都可以投票一次,投票之后自动开奖可以抽到最高1111元无门槛红包哦 淘宝搜:[天猫双11猫头]下拉投票 全部投左侧票 机会用完 21点截抽实物/红包 活动地址:淘...
虚拟女友AI自定义人物沉浸互动聊天解锁会员
【应用名称】:虚拟女友AI 【应用包名】:com.gentle.wisper 【应用版本】:3.5.7 【应用大小】:140.0MB 【适用平台】:安卓 【版本说明】:最新版 【官方介绍】:虚拟女友是一款虚拟人物沉浸...
支付宝我请客 兑0元霸王茶姬+蜜雪冰城
这个活动大家可以参与试试看哦,现在可以兑换蜜雪晚上18点可以抢兑霸王茶姬,还是很不错的哦,需要你有支付宝积分 支付宝APP-我的-支付宝会员-0元起兑-顶部滚动横幅【周末我请客】有199积分兑...

























































